b14ckh013 Profile picture
Mar 31 12 tweets 5 min read
Vaya, vaya, vaya. Parece que Elon Musk está en todos lados y me envían una invitación para vete a saber que... 😏
Un corto hilo sobre análisis de PDF.
🧵
El primer punto es analizar los datos del remitente y mirar las cabeceras. No voy a profundizar, pero con las direcciones de email que aparezcan ya tenemos unos cuantos indicadores que nos pueden servir más adelante. También vemos que hay un archivo PDF adjunto.
⬇️
Todo usuario debería sospechar que cualquier PDF adjunto, sobre todo si viene de un desconocido, o el nombre del PDF ya incita a que sea abierto.
Por supuesto, el usuario "de a pie" no es experto en esto, y se le debe de guiar en ciertas buenas prácticas.
⬇️
La primera, aparte de analizar con el propio antivirus, subir el archivo a Virustotal que lo analizará con varios motores y nos puede servir para descartar.
Aquí ya tenemos un primer resultado que nos descarta que pueda contener algo maliciosos.
Pero ...
⬇️
Nunca te fíes de un solo resultado. Se puede optar por herramientas online que analicen también el contenido. Por ejemplo: FREE PDF Documents analyser. pdf-analyser.edpsciences.org
⬇️
Se podrá tener una vista previa de las páginas, y ver si contienen algún enlace sospechoso. Aparentemente, nada.
⬇️
Otra herramienta, SCAN Maldoc.
scan.tylabs.com/report?uuid=2b…"d20217c79f39ae814f6bcc467a341b11"
También limpio (mejor tener varias confirmaciones).
⬇️
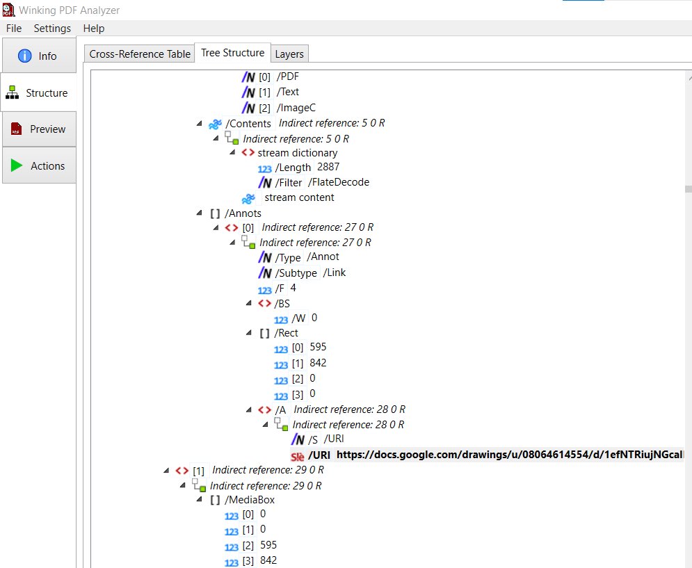
Podemos optar por otras herramientas de escritorio. Como Winking PDF Analyzer, que nos permite explorar toda la estructura del PDF y ver todos los objetos incrustados, e incluso ver si hay llamadas a URLs externas.
⬇️
En este caso podemos ver que llama a una URL externa de docs.google.com. Es solo una imagen, ¿puede ser maliciosa? Si y no. Se podría usar como método para registrar los documentos que se han abierto y obtener la IP. No voy a ir más allá.
⬇️
Remataré esto simulando la apertura del documento en una máquina virtual online y veremos que nos reporta el sistema. Para ello podemos usar any.run
app.any.run/tasks/60a70365…
⬇️
También nos indicará que no se detectan amenazas. Por esta vez parece que todo es seguro, a pesar de no ser un archivo que aporte ningún tipo de información, excepto captar la atención del usuario.
⬇️
Cierro el hilo, no sin antes recordar que hay que estar alerta ante los archivos adjuntos de cualquier tipo, que luego vienen los #Ransomware y las exfiltraciones de datos.
🔚

• • •

Missing some Tweet in this thread? You can try to force a refresh
 

Keep Current with b14ckh013

b14ckh013 Profile picture

Stay in touch and get notified when new unrolls are available from this author!

Read all threads

This Thread may be Removed Anytime!

PDF

Twitter may remove this content at anytime! Save it as PDF for later use!

Try unrolling a thread yourself!

how to unroll video
  1. Follow @ThreadReaderApp to mention us!

  2. From a Twitter thread mention us with a keyword "unroll"
@threadreaderapp unroll

Practice here first or read more on our help page!

More from @310hkc41b

Dec 15, 2021
Voy a hacer un corto hilo sobre "programación básica". Y en este caso sobre un lenguaje que considero imprescindible en #sistemas, y sobre un tema de iniciación en #ciberseguridad.
🧵
Iniciarse en administración de sistemas implica conocer muchas cosas, cada día más, de hecho siempre queda algo que aprender. Yo considero que un administrador de sistemas debe de tener nociones de programación.
⬇️
Si a esto le sumamos que quieres entrar en el entorno de la #Ciberseguridad, lo de aprender se queda corto. Cada cosa nueva que aprendes te deja la impresión de que no sabes nada, y el camino este nunca se acaba.
⬇️
Read 12 tweets
Feb 10, 2021
Creo que el tema #RAID está ampliamente explicado en libros, y también en cientos de sitios Web. Pero el problema de internet es que cualquiera puede escribir y dar su opinión (igual que hago yo ahora mismo) y a veces las informaciones se distorsionan.
Hilo ⬇️
Intentaré explicar brevemente los 3 tipos de RAID y deshacer el entuerto del artículo de #Xataka que contiene algunas irregularidades.
⬇️
Empecemos por lo que significa RAID = Redundant Array of Independent Disks, que viene a ser, un "Grupo de discos independientes redundantes" y se creó con la finalidad de la seguridad de los datos ante fallas de hardware. Pero ...
⬇️
Read 17 tweets
Aug 9, 2020
Cuando se desarrolla código es importante tener copias de seguridad de versiones anteriores. Nunca se sabe si podemos estropear una parte importante de código y no darnos cuenta hasta pasadas unas horas, o días.
(abro hilo) ⬇️
⤵️
Y supongo que todos los desarrolladores son conscientes (o debería de serlo) de que en nuestros archivos fuente muchas veces hay datos sensibles que no deberían ser vistos por cualquier usuario.
⬇️
⤵️
Es por esto que las copias de seguridad también deben de estar protegidas.
Seguro que muchos de vosotros tenéis vuestro propio sistema. Algunos renombrando simplemente el archivo antes de modificar a, por ejemplo, la extensión .bak (que es muy típica)
⬇️
Read 9 tweets

Did Thread Reader help you today?

Support us! We are indie developers!


This site is made by just two indie developers on a laptop doing marketing, support and development! Read more about the story.

Become a Premium Member ($3/month or $30/year) and get exclusive features!

Become Premium

Don't want to be a Premium member but still want to support us?

Make a small donation by buying us coffee ($5) or help with server cost ($10)

Donate via Paypal

Or Donate anonymously using crypto!

Ethereum

0xfe58350B80634f60Fa6Dc149a72b4DFbc17D341E copy

Bitcoin

3ATGMxNzCUFzxpMCHL5sWSt4DVtS8UqXpi copy

Thank you for your support!

Follow Us on Twitter!

:(