Alex Xu Profile picture
Jan 31, 2023 12 tweets 5 min read Read on X
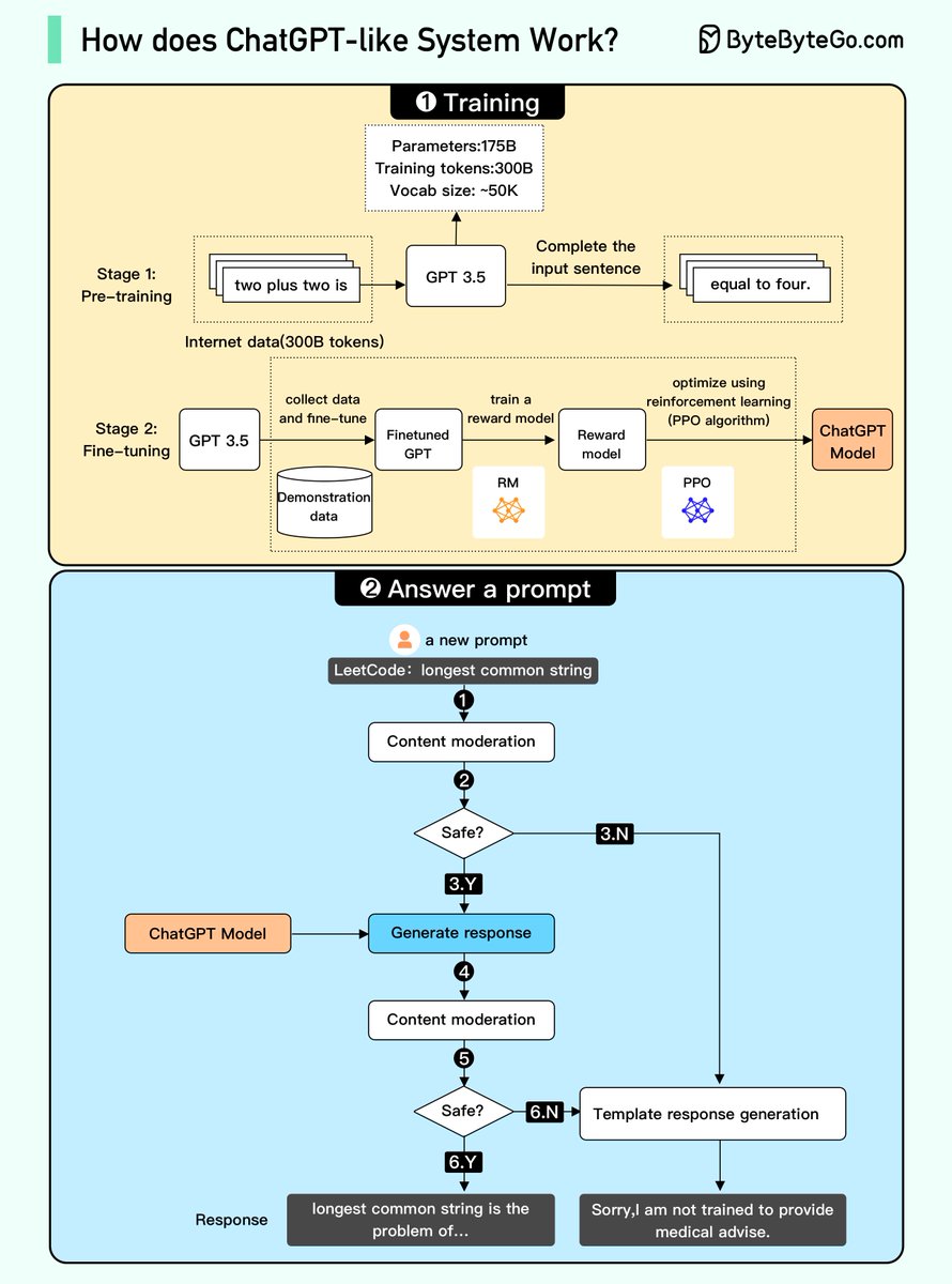
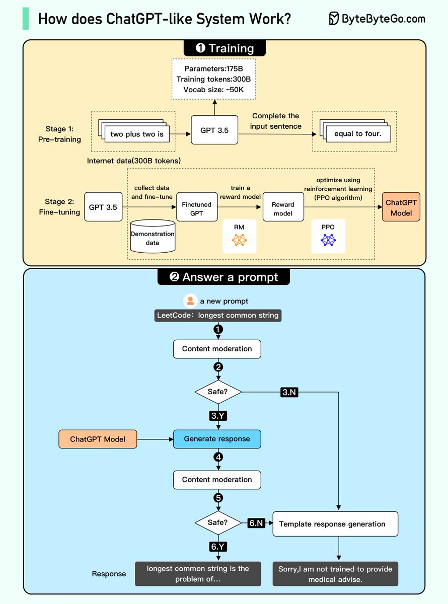
/1 How does ChatGPT work?

Disclaimer: since OpenAI hasn't provided all the details, some parts of the diagram may be inaccurate. @sama, we would love to hear your feedback.

We attempted to explain how it works in the diagram below. The process can be broken down into two parts.
/2 1. Training. To train a ChatGPT model, there are two stages:

- Pre-training: In this stage, we train a GPT model (decoder-only transformer) on a large chunk of internet data.
/3 The objective is to train a model that can predict future words given a sentence in a way that is grammatically correct and semantically meaningful.

After the pre-training stage, the model can complete given sentences, but it is not capable of responding to questions.
/4 - Fine-tuning: This stage is a 3-step process that turns the pre-trained model into a question-answering ChatGPT model:
/5 1). Collect training data that comprise (questions and answers), and fine-tune the pre-trained model on this data. The model takes a question as input and learns to generate an answer similar to the training data.
/6
2). Collect more data that comprise (question, several answers) and train a reward model to rank these answers from most relevant to least relevant.
3). Use reinforcement learning (PPO optimization) to fine-tune the model, so the model's answers are more accurate.
/7 2. Answer a prompt
🔹Step 1: The user enters the full question.

🔹Step 2: The question is sent to a content moderation component. This component ensures that the question does not violate safety guidelines and filters inappropriate questions.
/8 🔹Steps 3-4: If the input passes content moderation, it is sent to the chatGPT model. If the input doesn’t pass content moderation, it goes straight to template response generation.
/9 🔹Step 5-6: Once the model generates the response, it is sent to a content moderation component again. This ensures the generated response is safe, harmless, unbiased, etc.
/10 🔹Step 7: If the input passes content moderation, it is shown to the user. If the input doesn’t pass content moderation, it goes to template response generation and shows a template answer to the user.
/11 Subscribe to our weekly free newsletter to learn something new every week: bit.ly/3FEGliw
/12 I hope you've found this thread helpful.

Follow me @alexxubyte for more.

Like/Retweet the first tweet below if you can:

• • •

Missing some Tweet in this thread? You can try to force a refresh
 

Keep Current with Alex Xu

Alex Xu Profile picture

Stay in touch and get notified when new unrolls are available from this author!

Read all threads

This Thread may be Removed Anytime!

PDF

Twitter may remove this content at anytime! Save it as PDF for later use!

Try unrolling a thread yourself!

how to unroll video
  1. Follow @ThreadReaderApp to mention us!

  2. From a Twitter thread mention us with a keyword "unroll"
@threadreaderapp unroll

Practice here first or read more on our help page!

More from @alexxubyte

Mar 10, 2025
What is MCP?

Why is everyone talking about it?

Let’s take a closer look.

Model Context Protocol (MCP) is a new system introduced by Anthropic to make AI models more powerful. Image
It is an open standard (also being run as an open-source project) that allows AI models (like Claude) to connect to databases, APIs, file systems, and other tools without needing custom code for each new integration.

MCP follows a client-server model with 3 key components:
1 - Host: AI applications like Claude that provide the environment for AI interactions so that different tools and data sources can be accessed. The host runs the MCP Client.
Read 7 tweets
Feb 12, 2025
How Kubernetes Works?

Kubernetes (K8S) is an open-source container orchestration platform originally developed by Google and now maintained by CNCF.

Here’s how developers interact with Kubernetes: Image
1 - Developers create manifest files describing the application.
2 - Kubernetes takes these manifest files, validates them, and deploys the applications across its cluster of worker nodes.
3 - Kubernetes manages the entire lifecycle of the application.
Kubernetes is made up of two main components:

1 - Control Plane: It is like the brain of Kubernetes and consists of the following parts:

- API Server: It receives all incoming requests from users or CLI.
Read 7 tweets
Jun 10, 2024
11 steps to go from Junior to Senior Developer Image
1 - Collaboration Tools
Software development is a social activity. Learn to use collaboration tools like Jira, Confluence, Slack, MS Teams, Zoom, etc.

2 - Programming Languages
Pick and master one or two programming languages. Choose from options like Java, Python, JavaScript, C#, Go, etc.

3 - API Development
Learn the ins and outs of API Development approaches such as REST, GraphQL, and gRPC.
4 - Web Servers and Hosting
Know about web servers as well as cloud platforms like AWS, Azure, GCP, and Kubernetes

5 - Authentication and Testing
Learn how to secure your applications with authentication techniques such as JWTs, OAuth2, etc. Also, master testing techniques like TDD, E2E Testing, and Performance Testing

6 - Databases
Learn to work with relational (Postgres, MySQL, and SQLite) and non-relational databases (MongoDB, Cassandra, and Redis).
Read 6 tweets
Jul 1, 2023
Twitter has enforced very strict rate limiting. Some people cannot even see their own tweets.

Rate limiting is a very important yet often overlooked topic. Let's use this opportunity to take a look at what it is and the most popular algorithms.

A thread.

#RateLimitExceeded
What is rate limiting? Rate limiting controls the rate at which users or services can access a resource. Here are some examples:

- A user can send a message no more than 2 per second
- One can create a maximum of 10 accounts per day from the same IP address
Fixed Window Counter

The algorithm divides the timeline into fixed-size time windows and assigns a counter for each window. Each request increments the counter by some value. Once the counter reaches the threshold, subsequent requests are blocked until the new time window begins
Read 9 tweets
May 29, 2023
/1 Our system design newsletter just reached a new milestone: 400,000 subscribers. Here are the most popular ones: 👇

Subscribe here: blog.bytebytego.com Image
/2 Understanding Database Types: blog.bytebytego.com/p/understandin… Image
/3 Password, Session, Cookie, Token, JWT, SSO, OAuth - Authentication Explained: blog.bytebytego.com/p/password-ses… Image
Read 7 tweets
May 19, 2023
/1 Free Algorithm, Git, Python, SQL, Java Books (And Many More)

These books were compiled from Stack Overflow Documentation and can be helpful for quick reference. Image
/2 The link to the books: books.goalkicker.com
/3 Subscribe to our weekly newsletter to get a Free System Design PDF (158 pages): bit.ly/42Ex9oZ Image
Read 4 tweets

Did Thread Reader help you today?

Support us! We are indie developers!


This site is made by just two indie developers on a laptop doing marketing, support and development! Read more about the story.

Become a Premium Member ($3/month or $30/year) and get exclusive features!

Become Premium

Don't want to be a Premium member but still want to support us?

Make a small donation by buying us coffee ($5) or help with server cost ($10)

Donate via Paypal

Or Donate anonymously using crypto!

Ethereum

0xfe58350B80634f60Fa6Dc149a72b4DFbc17D341E copy

Bitcoin

3ATGMxNzCUFzxpMCHL5sWSt4DVtS8UqXpi copy

Thank you for your support!

Follow Us!

:(