Alex Xu Profile picture
Jan 21 8 tweets 3 min read
Metrics collection is a popular system design interview question. There are two ways metrics data can be collected, pull or push. It is a routine debate. In this post, we will take a look at the pull model. 1/8
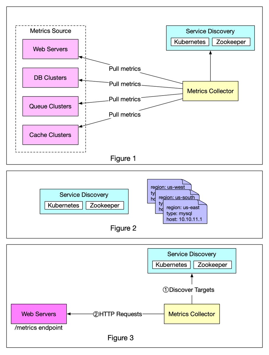
Figure 1 shows data collection with a pull model over HTTP. We have dedicated metric collectors which pull metrics values from the running applications periodically. 2/8
In this approach, the metrics collector needs to know the complete list of service endpoints to pull data from. One naive approach is to use a file to hold DNS/IP information for every service endpoint on the “metric collector” servers. 3/8
While the idea is simple, this approach is hard to maintain in a large-scale environment where servers are added or removed frequently, and we want to ensure that metric collectors don’t miss out on collecting metrics from any new servers. 4/8
The good news is that we have a scalable solution available through Service Discovery, provided by Kubernetes, Zookeeper, etc., wherein services register their availability and the metrics collector can be notified whenever the list of service endpoints changes (Figure 2) 5/8
Figure 3 explains the pull model in detail.

1️⃣ The metrics collector fetches configuration metadata of service endpoints from Service Discovery. Metadata include pulling interval, IP addresses, timeout and retries parameters, etc. 6/8
2️⃣ The metrics collector pulls metrics data via a pre-defined HTTP endpoint (for example, /metrics). To expose the endpoint, a client library usually needs to be added to the service. In Figure 3, the service is Web Servers. 7/8
3️⃣ Optionally, the metrics collector registers a change event notification with Service Discovery to receive an update whenever the service endpoints change. Alternatively, the metrics collector can poll for endpoint changes periodically. 8/8

• • •

Missing some Tweet in this thread? You can try to force a refresh
 

Keep Current with Alex Xu

Alex Xu Profile picture

Stay in touch and get notified when new unrolls are available from this author!

Read all threads

This Thread may be Removed Anytime!

PDF

Twitter may remove this content at anytime! Save it as PDF for later use!

Try unrolling a thread yourself!

how to unroll video
  1. Follow @ThreadReaderApp to mention us!

  2. From a Twitter thread mention us with a keyword "unroll"
@threadreaderapp unroll

Practice here first or read more on our help page!

More from @alexxubyte

Jan 19
In a payment system, it’s very important to separate 𝐢𝐧𝐟𝐨𝐫𝐦𝐚𝐭𝐢𝐨𝐧 𝐟𝐥𝐨𝐰 𝐚𝐧𝐝 𝐟𝐮𝐧𝐝 𝐟𝐥𝐨𝐰.1/6
In the diagram below, we have three layers:
- Transaction layer: where the online purchases happen
- Payment and clearing layer: where the payment instructions and transaction netting happen
- Settlement layer: where the actual money movement happen 2/6
The first two layers are called information flow, and the settlement layer is called fund flow. 3/6
Read 6 tweets
Jan 18
One picture is worth more than a thousand words. This is what happens when you buy a product using Paypal/bank card under the hood.1/8
To understand this, we need to digest two concepts: 𝐜𝐥𝐞𝐚𝐫𝐢𝐧𝐠 & 𝐬𝐞𝐭𝐭𝐥𝐞𝐦𝐞𝐧𝐭. Clearing is a process that calculates who should pay whom with how much money; while settlement is a process where real money moves between reserves in the settlement bank. 2/8
Let’s say Bob wants to buy an SDI book from Claire’s shop on Amazon.

- Pay-in flow (Bob pays Amazon money):
1.1 Bob buys a book on Amazon using Paypal.
1.2 Amazon issues a money transfer request to Paypal.3/8
Read 8 tweets
Jan 5
Here is a simplified design diagram that explains how a stock exchange such as Nasdaq or Newyork exchange works under the hood: #developers #systemdesign

Step 1: A client places an order via the broker’s web or mobile app.

Step 2: The broker sends the order to the exchange.1/6 Stock exchange design
Step 3: The exchange client gateway performs operations such as validation, rate limiting, authentication, normalization, etc., and sends the order to the order manager.

Step 4-5: The order manager performs risk checks based on rules set by the risk manager.2/6
Step 6: Once risk checks are passed, the order manager checks if there is enough money in the wallet.

Step 7 - 9: The order is sent to the matching engine. The matching engine sends back the execution result if a match is found. 3/6
Read 6 tweets
Jan 4
One of the most serious problems a payment system can have is to 𝐝𝐨𝐮𝐛𝐥𝐞 𝐜𝐡𝐚𝐫𝐠𝐞 𝐚 𝐜𝐮𝐬𝐭𝐨𝐦𝐞𝐫. When we design the payment system, it is important to guarantee that the payment system executes a payment order exactly-once.1/6 Image
At the first glance, exactly-once delivery seems very hard to tackle, but if we divide the problem into two parts, it is much easier to solve. An operation is executed exactly-once if:

1. It is executed at least once.
2. At the same time, it is executed at most once.2/6
We now explain how to implement at least once using retry and at most once using idempotency check.

𝐑𝐞𝐭𝐫𝐲
Occasionally, we need to retry a payment transaction due to network errors or timeout. Retry provides the at-least-once guarantee. 3/6
Read 6 tweets
Jan 3
Here is what happens when you click the Buy button on Amazon or any of your favorite shopping websites.

1. When a user clicks the “Buy” button, a payment event is generated and sent to the payment service.

2. The payment service stores the payment event in the database. 1/6 Image
3. Sometimes a single payment event may contain several payment orders. For example, you may select products from multiple sellers in a single checkout process. The payment service will call the payment executor for each payment order. 2/6
4. The payment executor stores the payment order in the database.

5. The payment executor calls an external PSP to finish the credit card payment. 3/6
Read 6 tweets

Did Thread Reader help you today?

Support us! We are indie developers!


This site is made by just two indie developers on a laptop doing marketing, support and development! Read more about the story.

Become a Premium Member ($3/month or $30/year) and get exclusive features!

Become Premium

Too expensive? Make a small donation by buying us coffee ($5) or help with server cost ($10)

Donate via Paypal

Or Donate anonymously using crypto!

Ethereum

0xfe58350B80634f60Fa6Dc149a72b4DFbc17D341E copy

Bitcoin

3ATGMxNzCUFzxpMCHL5sWSt4DVtS8UqXpi copy

Thank you for your support!

Follow Us on Twitter!

:(