Alex Xu Profile picture
Jan 26 10 tweets 4 min read
I'm the author of the best-selling book System Design Interview-An Insider’s Guide. 11 days ago, two fraudsters hijacked the "Buy Now" button on Amazon, fulfilling all orders with a different book. I'm helpless to do anything. A sad story on self-publishing: a thread.
How do I know Amazon fulfills pirated copies? I clicked on the “Buy Now” button and bought them. One had similar content but with a different layout and was printed on inferior quality paper. My book has 309 pages: the pirated one only 276 pages and a completely different ISBN.
How bad is the issue? I estimate between 60%-80% of the copies sold in the past 11 days are pirated books fulfilled by Amazon. You can see the “Buy Now” button hijacking in action here: amzn.to/3tX4r4b
In what is ironic, I pay for Amazon ads on search pages that result in these scammers fulfilling orders.
After doing more research, I’ve found this is a very widespread issue for tech books selling above $20. So many fellow authors have complained about it in the past, but Amazon turns a blind eye. Here are some examples, and the story of @ttorres as well.
I’ve called Amazon KDP, Author central, Amazon product team but nothing has changed. The scammers are making a profit, while as the author and copyright holder on the books, I can’t do anything. Meanwhile, customers receive knockoffs and often incorrect books.
Being a full-time indie tech author is already hard and Amazon ignoring copyright claims makes our lives even harder. I have a hard time understanding why Amazon turns a blind eye towards this blatant scam so common for so many tech books and tech authors.
Do you have suggestions? Please also help share this as widely as possible. In the meantime, I suggest being VERY careful when buying any paperback tech books on Amazon. Double-check who the seller is. Only buy books sold and fulfilled by Amazon.
And if a customer(not me) reports the seller, Amazon just removes it. This is really sad.
I greatly appreciate the overwhelming support after posting this. Some update: Amazon has removed one seller. The other seller sold out their copies for today but is not removed. Hope this can get resolved soon. Thank you all for helping raise awareness of this widespread issue!

• • •

Missing some Tweet in this thread? You can try to force a refresh
 

Keep Current with Alex Xu

Alex Xu Profile picture

Stay in touch and get notified when new unrolls are available from this author!

Read all threads

This Thread may be Removed Anytime!

PDF

Twitter may remove this content at anytime! Save it as PDF for later use!

Try unrolling a thread yourself!

how to unroll video
  1. Follow @ThreadReaderApp to mention us!

  2. From a Twitter thread mention us with a keyword "unroll"
@threadreaderapp unroll

Practice here first or read more on our help page!

More from @alexxubyte

Jan 25
One picture is worth more than a thousand words. In this thread, we will take a look at what happens when Alice sends an email to Bob.1/5
1. Alice logs in to her Outlook client, composes an email, and presses “send”. The email is sent to the Outlook mail server. The communication protocol between the Outlook client and mail server is SMTP.2/5
2. Outlook mail server queries the DNS (not shown in the diagram) to find the address of the recipient’s SMTP server. In this case, it is Gmail’s SMTP server. Next, it transfers the email to the Gmail mail server. The communication protocol between the mail servers is SMTP.3/5
Read 5 tweets
Jan 21
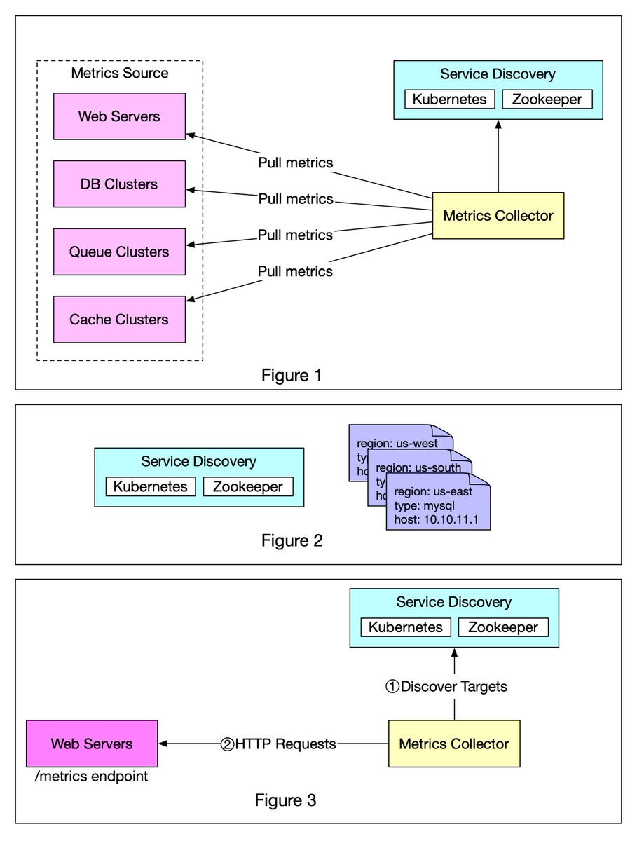
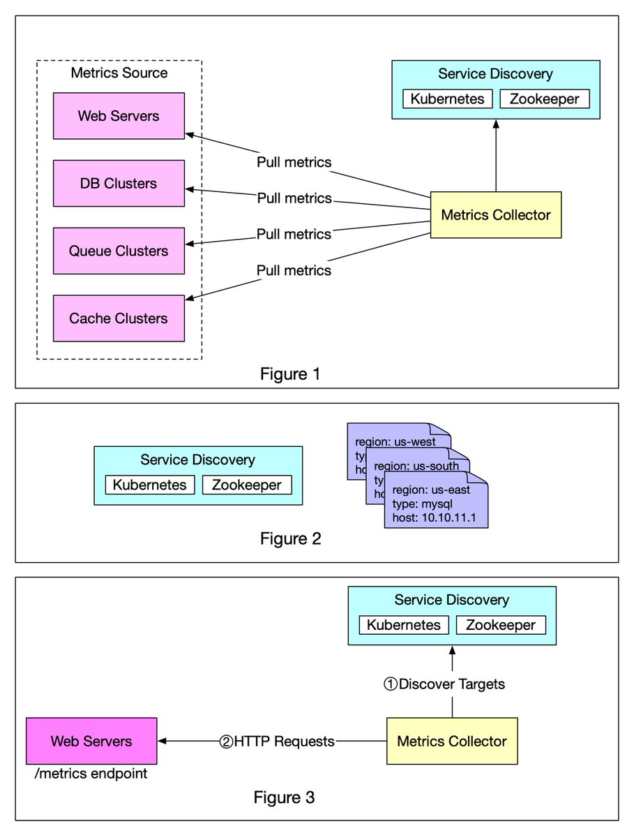
Metrics collection is a popular system design interview question. There are two ways metrics data can be collected, pull or push. It is a routine debate. In this post, we will take a look at the pull model. 1/8
Figure 1 shows data collection with a pull model over HTTP. We have dedicated metric collectors which pull metrics values from the running applications periodically. 2/8
In this approach, the metrics collector needs to know the complete list of service endpoints to pull data from. One naive approach is to use a file to hold DNS/IP information for every service endpoint on the “metric collector” servers. 3/8
Read 8 tweets
Jan 19
In a payment system, it’s very important to separate 𝐢𝐧𝐟𝐨𝐫𝐦𝐚𝐭𝐢𝐨𝐧 𝐟𝐥𝐨𝐰 𝐚𝐧𝐝 𝐟𝐮𝐧𝐝 𝐟𝐥𝐨𝐰.1/6
In the diagram below, we have three layers:
- Transaction layer: where the online purchases happen
- Payment and clearing layer: where the payment instructions and transaction netting happen
- Settlement layer: where the actual money movement happen 2/6
The first two layers are called information flow, and the settlement layer is called fund flow. 3/6
Read 6 tweets
Jan 18
One picture is worth more than a thousand words. This is what happens when you buy a product using Paypal/bank card under the hood.1/8
To understand this, we need to digest two concepts: 𝐜𝐥𝐞𝐚𝐫𝐢𝐧𝐠 & 𝐬𝐞𝐭𝐭𝐥𝐞𝐦𝐞𝐧𝐭. Clearing is a process that calculates who should pay whom with how much money; while settlement is a process where real money moves between reserves in the settlement bank. 2/8
Let’s say Bob wants to buy an SDI book from Claire’s shop on Amazon.

- Pay-in flow (Bob pays Amazon money):
1.1 Bob buys a book on Amazon using Paypal.
1.2 Amazon issues a money transfer request to Paypal.3/8
Read 8 tweets
Jan 5
Here is a simplified design diagram that explains how a stock exchange such as Nasdaq or Newyork exchange works under the hood: #developers #systemdesign

Step 1: A client places an order via the broker’s web or mobile app.

Step 2: The broker sends the order to the exchange.1/6 Stock exchange design
Step 3: The exchange client gateway performs operations such as validation, rate limiting, authentication, normalization, etc., and sends the order to the order manager.

Step 4-5: The order manager performs risk checks based on rules set by the risk manager.2/6
Step 6: Once risk checks are passed, the order manager checks if there is enough money in the wallet.

Step 7 - 9: The order is sent to the matching engine. The matching engine sends back the execution result if a match is found. 3/6
Read 6 tweets
Jan 4
One of the most serious problems a payment system can have is to 𝐝𝐨𝐮𝐛𝐥𝐞 𝐜𝐡𝐚𝐫𝐠𝐞 𝐚 𝐜𝐮𝐬𝐭𝐨𝐦𝐞𝐫. When we design the payment system, it is important to guarantee that the payment system executes a payment order exactly-once.1/6 Image
At the first glance, exactly-once delivery seems very hard to tackle, but if we divide the problem into two parts, it is much easier to solve. An operation is executed exactly-once if:

1. It is executed at least once.
2. At the same time, it is executed at most once.2/6
We now explain how to implement at least once using retry and at most once using idempotency check.

𝐑𝐞𝐭𝐫𝐲
Occasionally, we need to retry a payment transaction due to network errors or timeout. Retry provides the at-least-once guarantee. 3/6
Read 6 tweets

Did Thread Reader help you today?

Support us! We are indie developers!


This site is made by just two indie developers on a laptop doing marketing, support and development! Read more about the story.

Become a Premium Member ($3/month or $30/year) and get exclusive features!

Become Premium

Too expensive? Make a small donation by buying us coffee ($5) or help with server cost ($10)

Donate via Paypal

Or Donate anonymously using crypto!

Ethereum

0xfe58350B80634f60Fa6Dc149a72b4DFbc17D341E copy

Bitcoin

3ATGMxNzCUFzxpMCHL5sWSt4DVtS8UqXpi copy

Thank you for your support!

Follow Us on Twitter!

:(