EPNS | $PUSH Profile picture
Sep 13 β€’ 8 tweets β€’ 5 min read
1/ The #Ethereum #Merge is coming soon! It’s impossible to determine the exact date because it is a software upgrade. But what is the #EthereumMerge, and why is it so important?

A 🧡 Image
2/ @VitalikButerin claims that #Ethereum will be able to process "100,000 transactions per second" following the completion of 5 key phases:

1. The Merge

2. The Surge

3. The Verge

4. The Purge

5. The Splurge

A quick breakdown of the stages πŸ‘‡
3/ The Merge.

The merging of the mainnet and the Beacon Chain.

#ETH:

1. Becomes a deflationary asset
2. Cuts power usage by 99%

The date of this upgrade is currently around September 15th, 2022.
4/ The Surge.

The introduction of Sharding on Ethereum.

Sharding splits a blockchain's entire network into smaller portions, known as "shards." Think of this as splitting the chain up into compartments.

This will increase the network's scalability. Image
5/ The Verge.

Introduces verkle trees, a "powerful upgrade to Merkle proofs that allow for much smaller proof sizes." This will change storage on Ethereum and help reduce node size. This will help ETH become more scalable. ImageImage
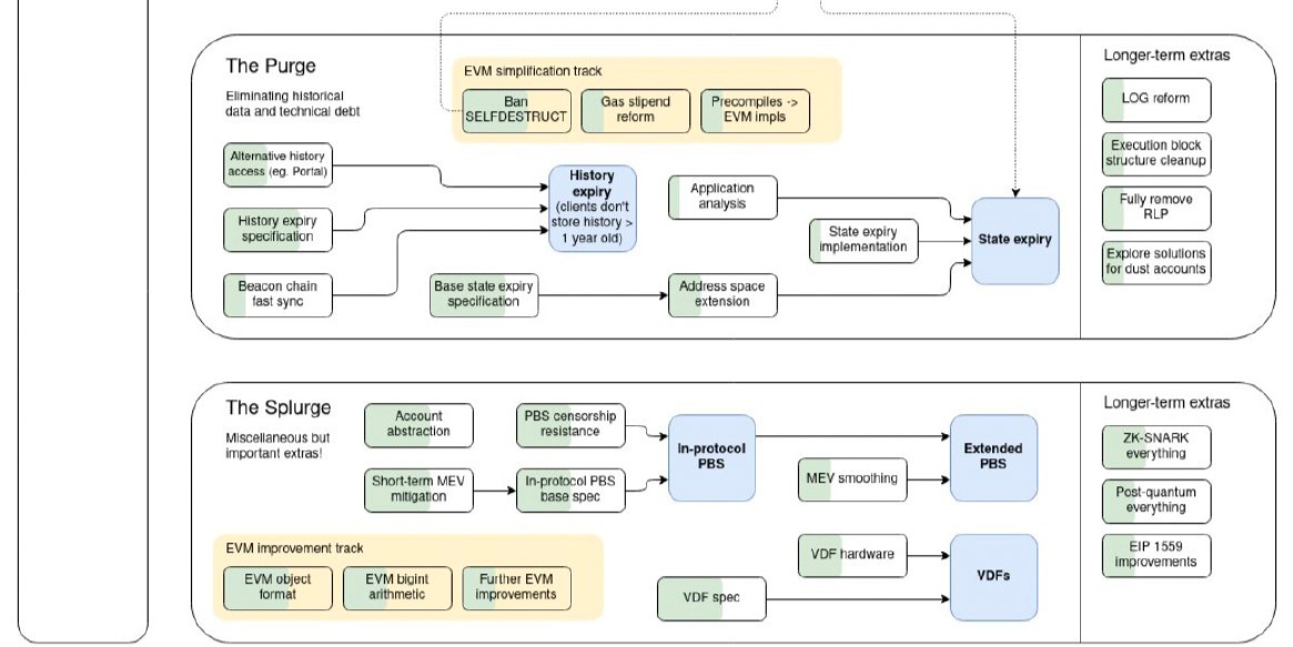
6/ The Purge.

Reduces the hard drive space needed for validators. This will eliminate historical data and bad debt, reducing network congestion. Image
7/ The Splurge.

A series of small upgrades will ensure the network runs smoothly following the four stages. Image
8/ All these changes are discussed on @VitalikButerin's Twitter, website, and book.

Here at EPNS, we are pro ETH Merge and pro @VitalikButerin, and kudos to all the @ethereum core devs.

We are gonna merge it #wagmi

β€’ β€’ β€’

Missing some Tweet in this thread? You can try to force a refresh
γ€€

Keep Current with EPNS | $PUSH

EPNS | $PUSH Profile picture

Stay in touch and get notified when new unrolls are available from this author!

Read all threads

This Thread may be Removed Anytime!

PDF

Twitter may remove this content at anytime! Save it as PDF for later use!

Try unrolling a thread yourself!

how to unroll video
  1. Follow @ThreadReaderApp to mention us!

  2. From a Twitter thread mention us with a keyword "unroll"
@threadreaderapp unroll

Practice here first or read more on our help page!

More from @epnsproject

Dec 8, 2020
0/πŸš€ We are incredibly excited to announce the successful close of our seed round, we raised $750k which will go in achieving the vision of decentralized notifications for blockchain! Let's talk about our journey✨
bit.ly/3qGKPx4
1/🌱 Our journey started with us reaching out to @EF_ESP with a concept that aimed at solving the communication void between smart contracts / dApps and their users. We are humbled by the support and encouragement πŸ™ we got from them which led us to #hack this in @EthGlobal βš’οΈ.
2/πŸ€ Pretty soon after we got selected for @IDEO #PVD that taught us that users decide the product and how to synthesize it πŸ§‘β€πŸ”¬. This beginning was accelerated with the immense mentorship & love from @KERNEL0x 🌱 followed by success at @Gitcoin #CLR7, This was the moment EPNS πŸš€!
Read 10 tweets
Dec 8, 2020
0/ It's time to meet our investors. Can you guess some of them? Big reveals incoming in 30min slots. Stay tuned! Let's #EthPush for #Web3Notif
1/ Meet our Investor - 🌟 Anthony Sassano @sassal0x 🌟 One who gave his weekends to listening & helping us... also sat through a weird demo with internet woes! Let's #EthPush for #Web3Notif
@sassal0x 2/ Meet our Investor - 🌟 Moonwhale @MoonwhaleBV 🌟 One who was with us from the very start, provided feedback and stayed with us as we evolved the Idea! Let's #EthPush for #Web3Notif
Read 26 tweets

Did Thread Reader help you today?

Support us! We are indie developers!


This site is made by just two indie developers on a laptop doing marketing, support and development! Read more about the story.

Become a Premium Member ($3/month or $30/year) and get exclusive features!

Become Premium

Don't want to be a Premium member but still want to support us?

Make a small donation by buying us coffee ($5) or help with server cost ($10)

Donate via Paypal

Or Donate anonymously using crypto!

Ethereum

0xfe58350B80634f60Fa6Dc149a72b4DFbc17D341E copy

Bitcoin

3ATGMxNzCUFzxpMCHL5sWSt4DVtS8UqXpi copy

Thank you for your support!

Follow Us on Twitter!

:(